BibiGPT 2025年Q2回顾与7月更新:视觉摘要、桌面应用升级与AI能力全面进化

探索BibiGPT在2025年第二季度的重大飞跃!我们推出了革命性的视觉摘要、功能更强大的桌面应用、全新的内容管理系统,并通过AI能力进化,让您的音视频学习与创作体验前所未有。

BibiGPT 团队

亲爱的BibiGPT用户们,

自上次更新以来,我们从未停止脚步。在刚刚过去的2025年第二季度及7月初,BibiGPT迎来了产品上线以来最密集的更新周期,实现了从音视频学习工具到智能内容平台的重大飞跃。让我们带您回顾这些激动人心的变化!

让音视频看得快

革命性的视觉摘要功能

我们相信,看懂视频的关键在于"看见"内容。为此,我们推出了全新的视觉摘要功能,它将视频内容从时间线中解放出来,以更直观的方式呈现给您。

  • 章节总结的截图预览:现在,每个章节总结都会智能附上关键帧预览。这能让您在浏览文字的同时,通过图片直观地把握视频的精彩瞬间,实现"图文并茂"的快速回顾。
BibiGPT章节截图预览功能
  • 公众号图文(Beta):一项专为内容创作者设计的强大功能。目前,我们已向永久会员开放此功能的抢先体验版,一键即可将视频内容转化为排版精美的公众号文章。我们正努力完善这一功能,并计划在未来开放给更多用户,敬请期待!
BibiGPT公众号图文功能
  • 字幕烧录与视频导出:桌面客户端现已支持强大的字幕烧录功能,您可以自定义字幕样式、颜色、位置,并将带字幕的视频轻松导出,满足您在不同平台分享的需求。
BibiGPT字幕烧录导出功能

让音视频搜得到

全新的智能内容管理系统

您的BibiGPT不再仅仅是视频处理工具,更是您专属的智能知识库。我们重构了内容管理系统,帮您更好地组织和发现信息。

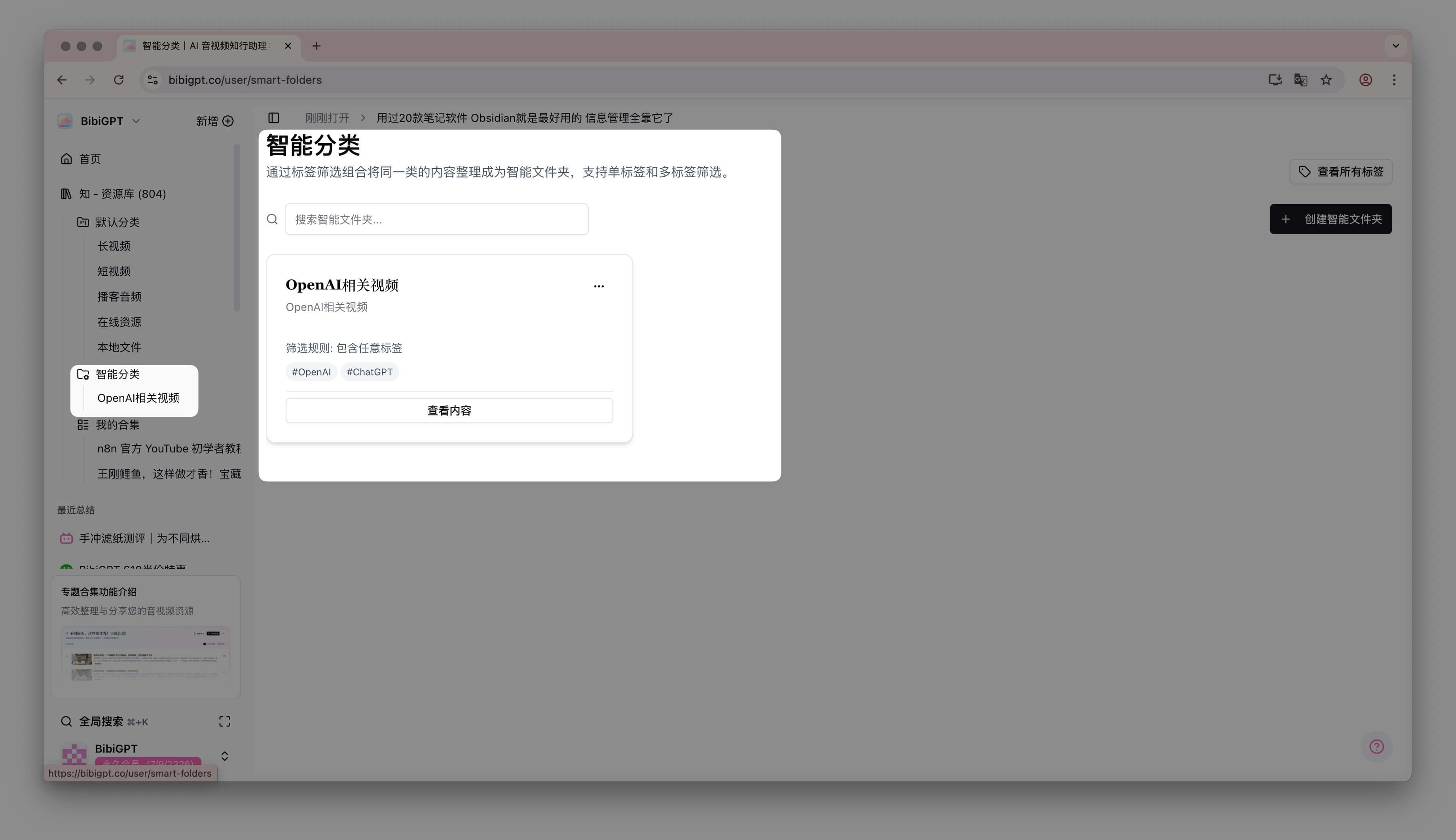
  • 合集与智能分类:您可以创建私人或公开的"合集",将相关的视频、文章和笔记归纳整理。更有"智能分类",可根据您设定的标签规则,自动对内容进行分类。
BibiGPT合集与智能分类功能
  • 强大的标签系统:支持为您的每一个内容添加自定义标签,并通过标签快速筛选和查找。我们还提供了知识图谱视图,让您内容间的联系一目了然。
BibiGPT标签系统
  • 全局内容搜索:无论您有多少内容,都能通过快捷键(⌘ + K)快速找到,不再担心知识被遗忘。
BibiGPT全局搜索功能

让音视频用得好

桌面应用,脱胎换骨

BibiGPT桌面应用(支持Windows, macOS, Linux)在此季度获得了增强,成为您本地音视频处理的强大中枢。

  • 本地文件夹监控:设定您常用的文件夹,BibiGPT会自动发现新增的音视频文件,并提醒您一键进行处理,实现自动化工作流。
BibiGPT桌面文件夹监控功能
  • 音视频处理能力增强:我们优化了对本地文件的处理流程,无论是音频转码还是视频压缩,都更加高效稳定。
  • 无缝体验:所有桌面端的功能都与云端保持同步,确保您在任何设备上都能获得一致的体验。

AI内核与平台集成

  • 更强大的AI模型:我们集成了业界领先的AI模型,为您提供更精准的摘要、更流畅的文章润色。
BibiGPT AI模型效果展示
  • 更广泛的平台支持:新增支持飞书视频和文档、Readwise 等,让您能从更多平台导入内容。同时,我们也优化了对 NotionObsidian 等笔记软件的集成体验。
BibiGPT新增平台集成

其他优化

  • 全新的UI主题:我们推出了多款赏心悦目的新主题,包括备受欢迎的"吉卜力"风格,并全面优化了暗色模式,让您在学习时也能拥有好心情。
BibiGPT全新UI主题展示
  • 性能与稳定性:我们对数据库和API进行了深度优化,大幅提升了应用响应速度和稳定性。

我们深信,这些更新将极大地提升您的学习和创作效率。立即访问 BibiGPT官网 或打开您的桌面客户端,体验全新的功能吧!

祝您使用愉快!

BibiGPT团队